Skip to main content
LangSmith를 사용하면 파일 첨부(이미지, 오디오 파일, 문서 등)가 포함된 데이터셋 예제를 생성할 수 있으므로, 멀티모달 입력 또는 출력을 사용하는 애플리케이션을 평가할 때 이를 참조할 수 있습니다. 멀티모달 데이터를 base64로 인코딩하여 예제에 포함시킬 수 있지만, 이 방식은 비효율적입니다. 인코딩된 데이터는 원본 바이너리 파일보다 더 많은 공간을 차지하여 LangSmith로의 전송 속도가 느려집니다. 대신 첨부 파일을 사용하면 다음과 같은 두 가지 주요 이점이 있습니다:
  1. 보다 효율적인 바이너리 파일 전송으로 인한 빠른 업로드 및 다운로드 속도
  2. LangSmith UI에서 다양한 파일 유형의 향상된 시각화

SDK

1. 첨부 파일이 포함된 예제 생성하기

SDK를 사용하여 첨부 파일이 포함된 예제를 업로드하려면, create_examples / update_examples Python 메서드 또는 uploadExamplesMultipart / updateExamplesMultipart TypeScript 메서드를 사용하세요.

Python

langsmith>=0.3.13 버전이 필요합니다
import requests
import uuid
from pathlib import Path
from langsmith import Client

# Publicly available test files
pdf_url = "https://www.w3.org/WAI/ER/tests/xhtml/testfiles/resources/pdf/dummy.pdf"
wav_url = "https://openaiassets.blob.core.windows.net/$web/API/docs/audio/alloy.wav"
img_url = "https://www.w3.org/Graphics/PNG/nurbcup2si.png"

# Fetch the files as bytes
pdf_bytes = requests.get(pdf_url).content
wav_bytes = requests.get(wav_url).content
img_bytes = requests.get(img_url).content

# Create the dataset
ls_client = Client()
dataset_name = "attachment-test-dataset"
dataset = ls_client.create_dataset(
  dataset_name=dataset_name,
  description="Test dataset for evals with publicly available attachments",
)

inputs = {
  "audio_question": "What is in this audio clip?",
  "image_question": "What is in this image?",
}

outputs = {
  "audio_answer": "The sun rises in the east and sets in the west. This simple fact has been observed by humans for thousands of years.",
  "image_answer": "A mug with a blanket over it.",
}

# Define an example with attachments
example_id = uuid.uuid4()
example = {
  "id": example_id,
  "inputs": inputs,
  "outputs": outputs,
  "attachments": {
      "my_pdf": {"mime_type": "application/pdf", "data": pdf_bytes},
      "my_wav": {"mime_type": "audio/wav", "data": wav_bytes},
      "my_img": {"mime_type": "image/png", "data": img_bytes},
      # Example of an attachment specified via a local file path:
      # "my_local_img": {"mime_type": "image/png", "data": Path(__file__).parent / "my_local_img.png"},
  },
}

# Create the example
ls_client.create_examples(
  dataset_id=dataset.id,
  examples=[example],
  # Uncomment this flag if you'd like to upload attachments from local files:
  # dangerously_allow_filesystem=True
)

TypeScript

버전 >= 0.2.13이 필요합니다 uploadExamplesMultipart 메서드를 사용하여 첨부 파일이 포함된 예제를 업로드할 수 있습니다. 이 메서드는 현재 첨부 파일을 지원하지 않는 표준 createExamples 메서드와 다른 메서드임에 유의하세요. 각 첨부 파일은 데이터 타입으로 Uint8Array 또는 ArrayBuffer를 요구합니다.
  • Uint8Array: 바이너리 데이터를 직접 처리하는 데 유용합니다.
  • ArrayBuffer: 고정 길이 바이너리 데이터를 나타내며, 필요에 따라 Uint8Array로 변환할 수 있습니다.
TypeScript SDK에서는 파일 경로를 직접 전달할 수 없습니다. 모든 런타임 환경에서 로컬 파일 액세스가 지원되지 않기 때문입니다.
import { Client } from "langsmith";
import { v4 as uuid4 } from "uuid";

// Publicly available test files
const pdfUrl = "https://www.w3.org/WAI/ER/tests/xhtml/testfiles/resources/pdf/dummy.pdf";
const wavUrl = "https://openaiassets.blob.core.windows.net/$web/API/docs/audio/alloy.wav";
const pngUrl = "https://www.w3.org/Graphics/PNG/nurbcup2si.png";

// Helper function to fetch file as ArrayBuffer
async function fetchArrayBuffer(url: string): Promise<ArrayBuffer> {
  const response = await fetch(url);
  if (!response.ok) {
    throw new Error(`Failed to fetch ${url}: ${response.statusText}`);
  }
  return response.arrayBuffer();
}

// Fetch files as ArrayBuffer
const pdfArrayBuffer = await fetchArrayBuffer(pdfUrl);
const wavArrayBuffer = await fetchArrayBuffer(wavUrl);
const pngArrayBuffer = await fetchArrayBuffer(pngUrl);

// Create the LangSmith client (Ensure LANGSMITH_API_KEY is set in env)
const langsmithClient = new Client();

// Create a unique dataset name
const datasetName = "attachment-test-dataset:" + uuid4().substring(0, 8);

// Create the dataset
const dataset = await langsmithClient.createDataset(datasetName, {
  description: "Test dataset for evals with publicly available attachments",
});

// Define the example with attachments
const exampleId = uuid4();
const example = {
  id: exampleId,
  inputs: {
      audio_question: "What is in this audio clip?",
      image_question: "What is in this image?",
  },
  outputs: {
      audio_answer: "The sun rises in the east and sets in the west. This simple fact has been observed by humans for thousands of years.",
      image_answer: "A mug with a blanket over it.",
  },
  attachments: {
    my_pdf: {
      mimeType: "application/pdf",
      data: pdfArrayBuffer
    },
    my_wav: {
      mimeType: "audio/wav",
      data: wavArrayBuffer
    },
    my_img: {
      mimeType: "image/png",
      data: pngArrayBuffer
    },
  },
};

// Upload the example with attachments to the dataset
await langsmithClient.uploadExamplesMultipart(dataset.id, [example]);
첨부 파일은 바이트로 전달되는 것 외에도 로컬 파일 경로로 지정할 수 있습니다. 이렇게 하려면 첨부 파일의 data 값에 경로를 전달하고 dangerously_allow_filesystem=True 인수를 지정하세요:
client.create_examples(..., dangerously_allow_filesystem=True)

2. 평가 실행하기

대상 함수 정의하기

이제 첨부 파일이 포함된 예제가 있는 데이터셋이 준비되었으므로, 이러한 예제에 대해 실행할 대상 함수를 정의할 수 있습니다. 다음 예제는 단순히 OpenAI의 GPT-4o 모델을 사용하여 이미지와 오디오 클립에 대한 질문에 답변합니다.

Python

평가하려는 대상 함수는 예제와 연결된 첨부 파일을 사용하기 위해 두 개의 위치 인수를 가져야 하며, 첫 번째는 inputs로 호출되어야 하고 두 번째는 attachments로 호출되어야 합니다.
  • inputs 인수는 첨부 파일을 제외한 예제의 입력 데이터를 포함하는 딕셔너리입니다.
  • attachments 인수는 첨부 파일 이름을 미리 서명된 URL, mime_type 및 파일의 바이트 콘텐츠 리더를 포함하는 딕셔너리에 매핑하는 딕셔너리입니다. 미리 서명된 URL 또는 리더를 사용하여 파일 콘텐츠를 가져올 수 있습니다. attachments 딕셔너리의 각 값은 다음 구조를 가진 딕셔너리입니다:
{
    "presigned_url": str,
    "mime_type": str,
    "reader": BinaryIO
}
from langsmith.wrappers import wrap_openai
import base64
from openai import OpenAI

client = wrap_openai(OpenAI())

# Define target function that uses attachments
def file_qa(inputs, attachments):
    # Read the audio bytes from the reader and encode them in base64
    audio_reader = attachments["my_wav"]["reader"]
    audio_b64 = base64.b64encode(audio_reader.read()).decode('utf-8')

    audio_completion = client.chat.completions.create(
        model="gpt-4o-audio-preview",
        messages=[
            {
                "role": "user",
                "content": [
                    {
                        "type": "text",
                        "text": inputs["audio_question"]
                    },
                    {
                        "type": "input_audio",
                        "input_audio": {
                            "data": audio_b64,
                            "format": "wav"
                        }
                    }
                ]
            }
        ]
    )

    # Most models support taking in an image URL directly in addition to base64 encoded images
    # You can pipe the image pre-signed URL directly to the model
    image_url = attachments["my_img"]["presigned_url"]
    image_completion = client.chat.completions.create(
        model="gpt-4o-mini",
        messages=[
          {
            "role": "user",
            "content": [
              {"type": "text", "text": inputs["image_question"]},
              {
                "type": "image_url",
                "image_url": {
                  "url": image_url,
                },
              },
            ],
          }
        ],
    )

    return {
        "audio_answer": audio_completion.choices[0].message.content,
        "image_answer": image_completion.choices[0].message.content,
    }

TypeScript

TypeScript SDK에서는 includeAttachmentstrue로 설정된 경우 config 인수를 사용하여 대상 함수에 첨부 파일을 전달합니다. config에는 첨부 파일 이름을 다음 형식의 객체에 매핑하는 attachments가 포함됩니다:
{
  presigned_url: string,
  mime_type: string,
}
import OpenAI from "openai";
import { wrapOpenAI } from "langsmith/wrappers";

const client: any = wrapOpenAI(new OpenAI());

async function fileQA(inputs: Record<string, any>, config?: Record<string, any>) {
  const presignedUrl = config?.attachments?.["my_wav"]?.presigned_url;
  if (!presignedUrl) {
    throw new Error("No presigned URL provided for audio.");
  }

  const response = await fetch(presignedUrl);
  if (!response.ok) {
    throw new Error(`Failed to fetch audio: ${response.statusText}`);
  }

  const arrayBuffer = await response.arrayBuffer();
  const uint8Array = new Uint8Array(arrayBuffer);
  const audioB64 = Buffer.from(uint8Array).toString("base64");

  const audioCompletion = await client.chat.completions.create({
    model: "gpt-4o-audio-preview",
    messages: [
      {
        role: "user",
        content: [
          { type: "text", text: inputs["audio_question"] },
          {
            type: "input_audio",
            input_audio: {
              data: audioB64,
              format: "wav",
            },
          },
        ],
      },
    ],
  });

  const imageUrl = config?.attachments?.["my_img"]?.presigned_url
  const imageCompletion = await client.chat.completions.create({
    model: "gpt-4o-mini",
    messages: [
      {
        role: "user",
        content: [
          { type: "text", text: inputs["image_question"] },
          {
            type: "image_url",
            image_url: {
              url: imageUrl,
            },
          },
        ],
      },
    ],
  });

  return {
    audio_answer: audioCompletion.choices[0].message.content,
    image_answer: imageCompletion.choices[0].message.content,
  };
}

커스텀 평가자 정의하기

평가자가 첨부 파일을 수신해야 하는지 여부를 결정하는 데에도 위와 동일한 규칙이 적용됩니다. 아래 평가자는 LLM을 사용하여 추론과 답변이 일치하는지 판단합니다. LLM 기반 평가자를 정의하는 방법에 대한 자세한 내용은 이 가이드를 참조하세요.
# Assumes you've installed pydantic
from pydantic import BaseModel

def valid_image_description(outputs: dict, attachments: dict) -> bool:
  """Use an LLM to judge if the image description and images are consistent."""
  instructions = """
  Does the description of the following image make sense?
  Please carefully review the image and the description to determine if the description is valid.
  """

  class Response(BaseModel):
      description_is_valid: bool

  image_url = attachments["my_img"]["presigned_url"]
  response = client.beta.chat.completions.parse(
      model="gpt-4o",
      messages=[
          {
              "role": "system",
              "content": instructions
          },
          {
              "role": "user",
              "content": [
                  {"type": "image_url", "image_url": {"url": image_url}},
                  {"type": "text", "text": outputs["image_answer"]}
              ]
          }
      ],
      response_format=Response
  )
  return response.choices[0].message.parsed.description_is_valid

ls_client.evaluate(
  file_qa,
  data=dataset_name,
  evaluators=[valid_image_description],
)

첨부 파일이 포함된 예제 업데이트하기

위의 코드에서는 데이터셋에 첨부 파일이 포함된 예제를 추가하는 방법을 보여주었습니다. SDK를 사용하여 이러한 예제를 업데이트하는 것도 가능합니다. 기존 예제와 마찬가지로, 첨부 파일로 업데이트하면 데이터셋의 버전이 관리됩니다. 따라서 데이터셋 버전 기록으로 이동하여 각 예제에 대한 변경 사항을 확인할 수 있습니다. 자세한 내용은 이 가이드를 참조하세요. 첨부 파일이 포함된 예제를 업데이트할 때 다음과 같은 몇 가지 방법으로 첨부 파일을 업데이트할 수 있습니다:
  • 새 첨부 파일 전달
  • 기존 첨부 파일 이름 변경
  • 기존 첨부 파일 삭제
다음 사항에 유의하세요:
  • 명시적으로 이름이 변경되거나 보존되지 않은 기존 첨부 파일은 삭제됩니다.
  • retain 또는 rename에 존재하지 않는 첨부 파일 이름을 전달하면 오류가 발생합니다.
  • 동일한 첨부 파일 이름이 attachmentsattachment_operations 필드에 나타나는 경우 새 첨부 파일이 기존 첨부 파일보다 우선합니다.
example_update = {
  "id": example_id,
  "attachments": {
      # These are net new attachments
      "my_new_file": ("text/plain", b"foo bar"),
  },
  "inputs": inputs,
  "outputs": outputs,
  # Any attachments not in rename/retain will be deleted.
  # In this case, that would be "my_img" if we uploaded it.
  "attachments_operations": {
      # Retained attachments will stay exactly the same
      "retain": ["my_pdf"],
      # Renaming attachments preserves the original data
      "rename": {
          "my_wav": "my_new_wav",
      }
  },
}

ls_client.update_examples(dataset_id=dataset.id, updates=[example_update])

UI

1. 첨부 파일이 포함된 예제 생성하기

데이터셋에 첨부 파일이 포함된 예제를 추가하는 몇 가지 방법이 있습니다.

기존 실행에서 추가하기

LangSmith 데이터셋에 실행을 추가할 때, 소스 실행에서 대상 예제로 첨부 파일을 선택적으로 전파할 수 있습니다. 자세한 내용은 이 가이드를 참조하세요. Add trace with attachments to dataset

처음부터 생성하기

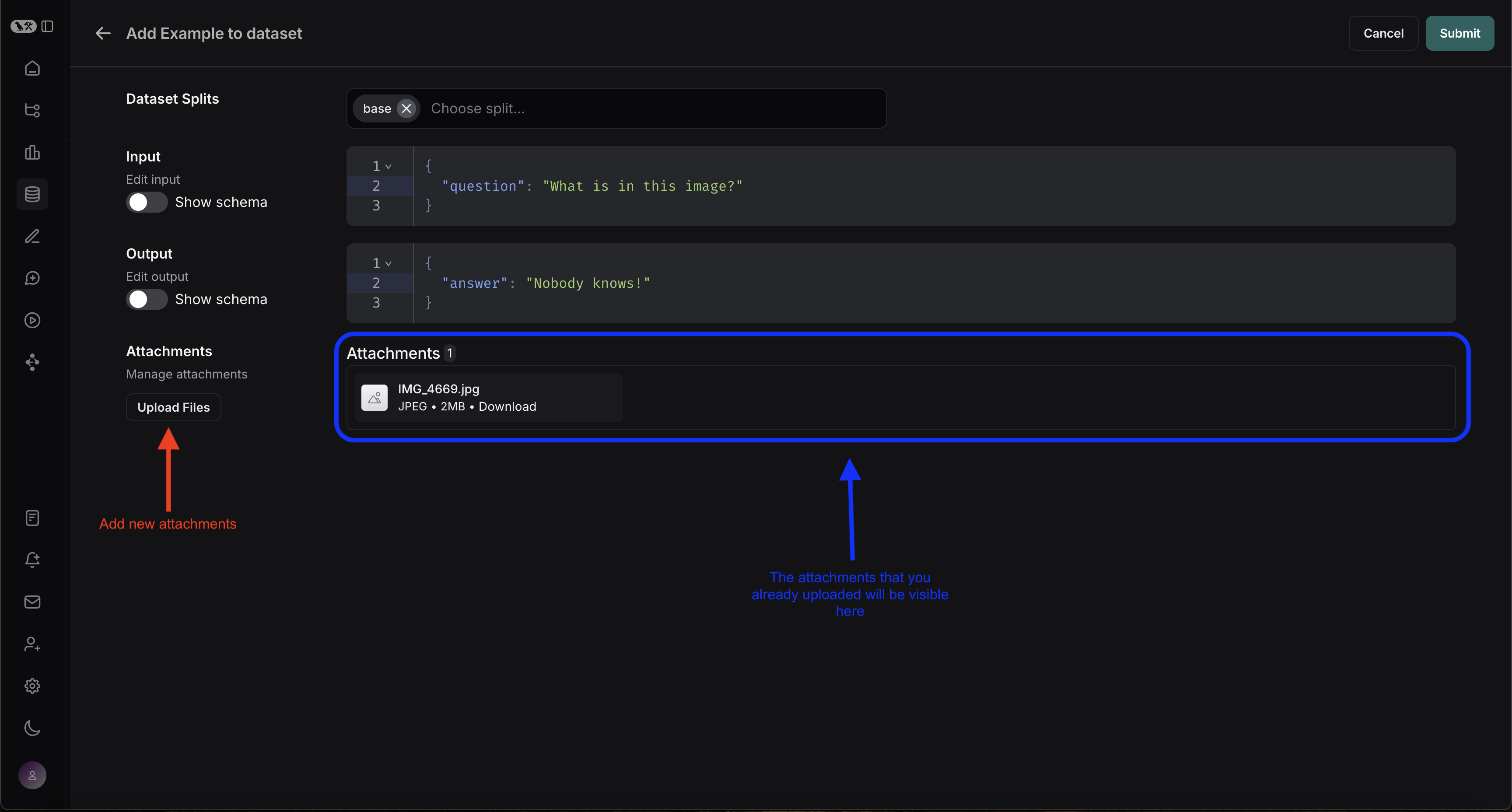
LangSmith UI에서 직접 첨부 파일이 포함된 예제를 생성할 수 있습니다. 데이터셋 UI의 Examples 탭에서 + Example 버튼을 클릭하세요. 그런 다음 “Upload Files” 버튼을 사용하여 첨부 파일을 업로드하세요: Create example with attachments 업로드가 완료되면 LangSmith UI에서 첨부 파일이 포함된 예제를 볼 수 있습니다. 각 첨부 파일은 쉽게 검사할 수 있도록 미리보기와 함께 렌더링됩니다. Attachments with examples

2. 멀티모달 프롬프트 생성하기

LangSmith UI를 사용하면 멀티모달 모델을 평가할 때 프롬프트에 첨부 파일을 포함할 수 있습니다: 먼저 멀티모달 콘텐츠를 추가하려는 메시지에서 파일 아이콘을 클릭하세요. 다음으로 각 예제에 포함하려는 첨부 파일에 대한 템플릿 변수를 추가하세요.
  • 단일 첨부 파일 유형의 경우: 제안된 변수 이름을 사용하세요. 참고: 모든 예제에는 이 이름의 첨부 파일이 있어야 합니다.
  • 여러 첨부 파일이 있거나 예제마다 첨부 파일 이름이 다른 경우: All attachments 변수를 사용하여 각 예제에 사용 가능한 모든 첨부 파일을 포함하세요.
Adding multimodal variable

커스텀 평가자 정의하기

LangSmith 플레이그라운드는 현재 평가자로 멀티모달 콘텐츠를 가져오는 것을 지원하지 않습니다. 이 기능이 사용 사례에 도움이 될 경우, LangChain Forum에 알려주세요 (아직 회원이 아니라면 여기에서 가입하세요)!
예제의 입력 및 출력을 받는 평가자를 추가하여 모델의 텍스트 출력을 평가할 수 있습니다. 평가자에서 멀티모달 지원이 없어도 텍스트 전용 평가를 실행할 수 있습니다. 예를 들어:
  • OCR → 텍스트 수정: 비전 모델을 사용하여 문서에서 텍스트를 추출한 다음, 추출된 출력의 정확도를 평가합니다.
  • 음성-텍스트 변환 → 전사 품질: 음성 모델을 사용하여 오디오를 텍스트로 전사한 다음, 참조와 비교하여 전사를 평가합니다.
커스텀 평가자 정의에 대한 자세한 내용은 LLM as Judge 가이드를 참조하세요.

첨부 파일이 포함된 예제 업데이트하기

UI에서 첨부 파일의 크기는 20MB로 제한됩니다.
UI에서 예제를 편집할 때 다음을 수행할 수 있습니다:
  • 새 첨부 파일 업로드
  • 첨부 파일 이름 변경 및 삭제
  • 빠른 재설정 버튼을 사용하여 첨부 파일을 이전 상태로 재설정
변경 사항은 제출 버튼을 클릭할 때까지 저장되지 않습니다. Attachment editing
Connect these docs programmatically to Claude, VSCode, and more via MCP for real-time answers.
I